Kashef co-founder Rami Hajjar used to be an Informatica Developer in the Oil Sands region of Alberta, Canada back in 2003 as a fresh graduate. He has an affinity and nostalgia for that time, so he decided to remake Kashef Studio in its likeness as a show of admiration.
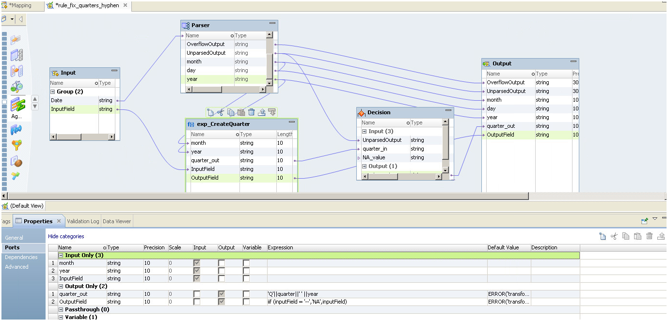
Kashef Studio Screen Shots (MVP)Rich & Performant. Admittedly, needs a graphic designer to make it look pretty.
Monitoring Web Applications Monitoring Windows Health Monitoring Windows Services Monitoring URL Links




